Hochvolt-Energiesystem zum Testen von Komponenten moderner Fahrzeug-Antriebskonzepte

Batterie-Teststation HPDC 1000 BattTest

Das HPDC Hochvolt-Energiesystem dient zum Testen von Komponenten moderner Fahrzeugantriebskonzepte im Bereich E-Mobility.

 

Das System wird im Zweiquadranten-Betrieb (Quelle / Senke) betrieben. Das HPDC BattTest System wird an den Zwischenkreis angeschlossen. Durch die autarke Energieversorgung innerhalb der Prüfanlage fallen nur die Verluste als Energieverbrauch im stationären Betrieb an. Bildlich gesprochen fließt die Energie in einem Kreislauf.

 

Das zukunftsweisende, modulare und kompakte AIP-Systemdesign bietet sowohl IGBT- als auch SIC-Technologie und kann die Leistungselektronik je nach Bedarf mit der Technologie ausstatten.

 

Mehrkanaliges Design der BattSim / BattTest Systeme

  • Systeme können 2-kanalig mit insgesamt bis zu 4 DC-Ausgängen ausgelegt werden, davon können 2 DC-Ausgänge gleichzeitig genutzt werden
  • Relevant z.B. für Prüfläufe mit Vorderachse/Hinterachse oder zusätzlicher Ladefunktion

 

Vorteile DC-Zwischenkreis

  • Kosteneinsparung
  • Reduzierung der erforderlichen AC-Anschlussleistung
  • Ausnutzung des Gleichzeitigkeitsfaktors für effizienten Prüfsystembetrieb
  • kompaktes Systemdesign
  • bedarfsgerechte Energieverteilung auf einzelne Prüfsysteme
  • Zuverlässigkeit der DC-seitigen Versorgung

 

 

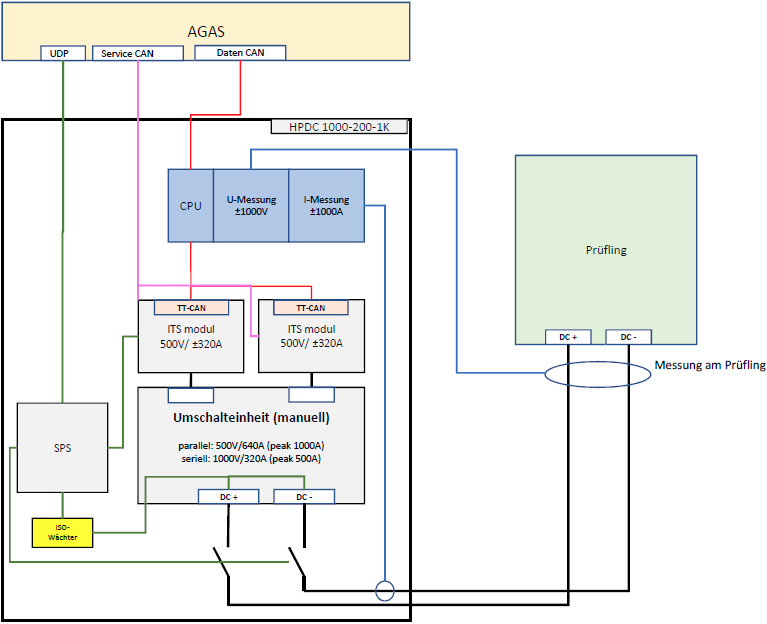
Der HPDC BattTest setzt sich aus einer Ein-/Rückspeiseeinheit, den Leistungsfeldern, einer Steuerungseinheit sowie einer Wärmetauschereinheit zusammen. Die Einspeiseeinheit dient der Bereitstellung der benötigten Versorgungsleistung für die Leistungsmodule. Ein Schaltschrankfeld ist mit 2 Leistungsmodulen à 100 kW ausgestattet.

 

 

 

 

Technische Daten pro Schaltschrankfeld

 

Abmessungen pro Schaltschrankfeld (B x H x T) auf Anfrage mm
Abmessungen Grund-Modul inkl. Wärmetauscher (B x H x T) auf Anfrage mm
Anzahl Module 2 Stück
Leistung
Überlast
200
300
kW
kW / 30s
Strom
Überlast
320 (seriell) / 640 (parallel)
500 (seriell) / 1.000 (parallel)
A
A / 30s
Spannung 20 … 1.000 (seriell) / 20 … 500 (parallel) V
Spannungsmessung,
Reproduzierbarkeit
± 0,1 % v. EW
Strommessung,
Reproduzierbarkeit
± 0,1 % v. EW
Spannungsgenauigkeit 0,05 % MW

 

 

Anwendungsbereich

  • Durchführung von reproduzierbaren Funktions- und Lebenszyklustests von Gesamtbatteriesystemen

 

 

Vorteile / Highlights

  • Modularer Systemaufbau
  • Hochdynamische und präzise ausgeregelte Leistungselektronik